Flow of Resend Request Process

Issuing the Resend Request command by the host on the receiving side can start the resending processing. This is called the 'Resend Request' in HULFT. The Resend Request makes the Send system to carry out transfer from checkpoint, where the send interrupted place is considered as the checkpoint. This transferring is called 'Checkpoint Resend Request.’ This function is effective when the data volume of Send files is large so that the data that has already been sent is not transferred again. Moreover, data is transferred from the beginning when 'Checkpoint Resend Request' is not specified at the time of the Resend Request issuance. Use this option when it is necessary to transfer from the beginning, such as some changes are made in the Send file after the unsuccessful transfer.

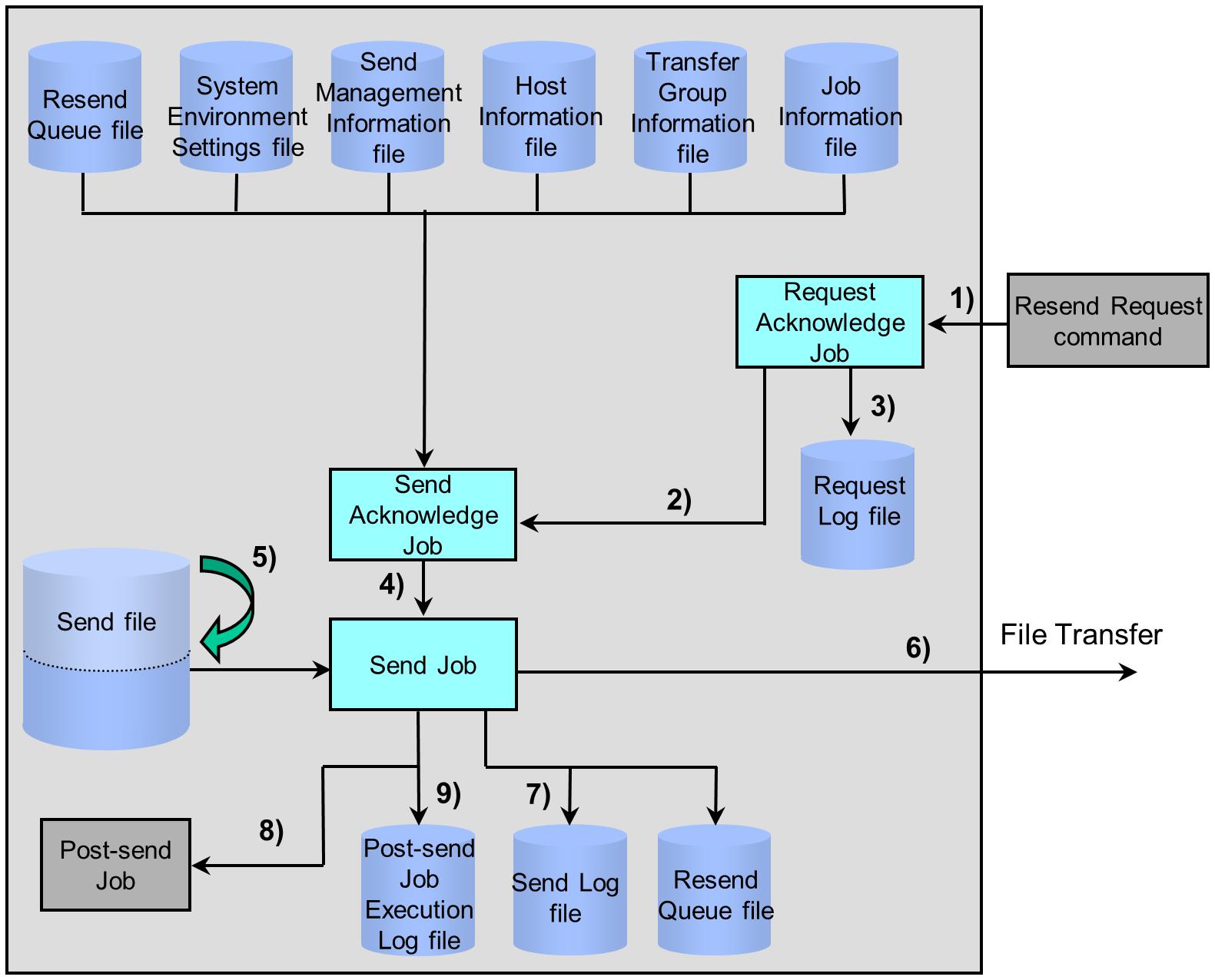
The processing is based on the assumption that both Send Acknowledge job and Observe job on the sending side as well as the Receive Acknowledge job on the receiving side have already started.

Figure 2.6 illustrates the flow of Checkpoint Resend Request.

Figure 2.6 Resend Request Process

1) Issue of Resend Request command

The Observe job acknowledges the Resend Request command from the receiving side.

2) Issue of Send File

The Observe job receives the Resend Request from the receiving side, and requests for sending a file to the Send Acknowledge job. However, in the case of Resend Request, HULFT does not activate Pre-send Job even if it is specified in Send Management Information.

3) Registration of Observe Log information

The Observe job writes the request from the host on the receiving side into the Observe Log file.

4) Creation of Send job

The Send Acknowledge job acknowledges the Resend File and activates the Send job according to the condition defined in the Resend Queue file and each management information file.

5) Skip reading of Send file

The Send job determines the sent size and the sent record count from the Resend Queue file and skips the reading of data that has already been transferred.

6) Execution of sending

Based on the settings of the transferred Send Management Information, the Send job converts codes and compresses the file, then transfers the unsent data of the Send file to the remote host. The data is transferred from the beginning of the Send file in the case where the host on the receiving side disabled the Checkpoint Resend Request when issuing the Resend Request command.

7) Registration of Send Log information

After completion of sending, the Send job writes the results to the Send Log file.

If the sending terminated unsuccessfully, the Send job registers the information on the failed transfer in the Resend Queue file.

8) Startup of Post-send Job

The Send job activates the Post-send Job registered in the Job Information according to the condition registered in the Send Management Information. Regarding the job to be activated, HULFT activates either the job specified for successful termination of the sending processing or the one for unsuccessful termination of the processing, depending on the transfer result.

9) Registration of Job Execution Log Records

The Send job writes the execution results of job in the Post-send Job Execution Log file.

= Remarks =

If HULFT carried out the Send File or the Send Request, the application deletes the record that matches the criteria of the Send file from the Resend Queue. Set criteria to delete in the Criteria to Delete Resend Queue (RESENDDEL) of the System Environment Settings.